怎么压缩ppt内存?7个压缩方法大家都在用
发布日期:2025-10-29 11:06
怎么压缩ppt内存?在数字化办公时代,PPT早已成为我们展示创意、传递信息的重要工具。然而,当精心制作的PPT文件体积不断膨胀,内存告急的警报声便开始在耳边回响,一场关于效率与便捷的危机悄然降临。PPT内存过大,首先带来的是存储空间的压力。在电脑硬盘空间有限的情况下,几个大型PPT文件就可能占据大量存储,让其他重要资料无处安身。移动设备上更是如此,有限的内存被PPT文件塞满后,手机或平板的运行速度明显变慢,甚至出现卡顿现象,严重影响日常使用体验。为了帮助大家解决这一难题,小编在本文章给大家分享了几个压缩ppt内存的办法,如果你感兴趣就赶紧跟着步骤进行操作吧。

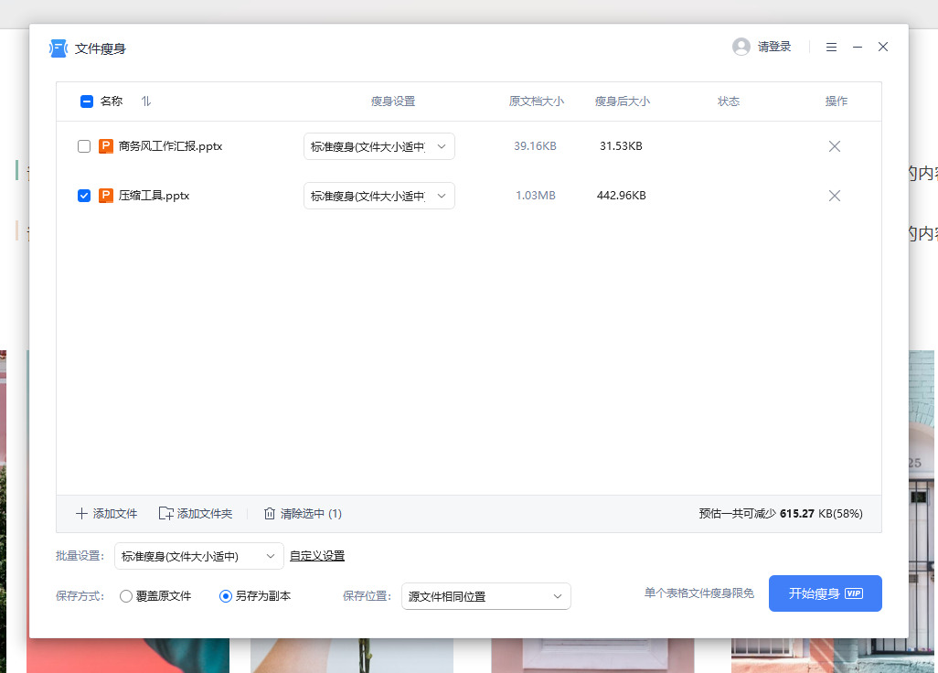
方法一:星优文件压缩器
软件下载:https://www.xingyousoft.com/softcenter/XYCompress
步骤1、软件安装:请获取最新版的星优文件压缩器软件安装包,并完成安装流程。
步骤2、启动软件并选择功能
安装完成后,打开软件,在主界面左侧菜单栏中找到并点击【PPT压缩】功能。

步骤3、导入PPT文件:
点击软件界面左上角的【添加文件】按钮,在弹出的文件选择对话框中,浏览并选中需要压缩的PPT文件,点击【打开】将其导入软件。
软件支持批量处理,可一次性导入多个PPT文件进行压缩。

步骤4、设置压缩质量:
在软件界面左下角找到【压缩质量】设置区域。
通过拖动滑块或直接输入数值来调整压缩比例。数值越低,PPT文件压缩后的尺寸越小,但可能会影响PPT的质量。建议数值不要低于30,以保证压缩后的文件质量。

步骤5、开始压缩:
确认压缩质量设定无误后,点击软件界面右上角的【开始压缩】按钮。
软件将依据设置开始处理并压缩PPT文件。

步骤6、查看压缩结果:
压缩完成后,软件会自动打开输出目录。
在打开的目录中,可以找到已压缩好的PPT文件。
对比压缩前后的文件大小,以确认压缩效果。

方法二:优化图片和图形
PPT文件中占用内存最多的部分通常是图片、图形和嵌入的多媒体文件。通过优化这些元素,你可以显著减小文件的体积。以下是优化图片和图形的步骤。
步骤 1:选择合适的图片格式
JPEG格式:适用于照片和含有复杂颜色的图片。它提供较好的压缩比,能在不明显降低图片质量的情况下减小文件大小。
PNG格式:适用于图形、图标和带透明背景的图片。PNG格式保留较高的图片质量,但文件大小相对较大。如果图片中包含很多颜色渐变,可以考虑将其转换为JPEG格式。
GIF格式:适合用于动画和简单图形,但对静态图片来说并不高效。
步骤 2:压缩图片
打开PPT文件,点击任意图片。
选择图片后,点击 “格式” 菜单中的 “压缩图片” 选项。
在弹出的压缩选项框中,勾选 “删除图片剪裁区域”,这会移除任何裁剪掉的图片部分,进一步减小文件大小。
在 “分辨率” 选项中,选择 “电子邮件(96 ppi)”,这会将图片分辨率降至最低,适合于在线查看的PPT文件。
确认选择后点击 “确定”。
步骤 3:批量处理图片
如果你的PPT中有多张图片,可以使用以下方法批量优化:
选中PPT中的第一张图片。
然后按住 “Ctrl” 键,依次点击其他图片进行多选。
选择所有图片后,在 “格式” 菜单中选择 “压缩图片”,按照上面的方法进行批量压缩。
步骤 4:重新保存
压缩图片后,重新保存PPT文件,检查文件大小是否显著减小。

方法三:删除不必要的元素和数据
PPT文件有时候会包含一些不必要的元素和数据,这些部分虽然看起来不显眼,但其实会显著增加文件的大小。删除这些元素不仅可以压缩文件,还能保持文件简洁。以下是删除不必要元素的步骤。
步骤 1:清理隐藏数据和个人信息
打开PPT文件,点击 “文件” 菜单中的 “信息”。
点击 “检查问题” 按钮,选择 “检查文档”。
在弹出的 “文档检查器” 中,勾选 “文档属性和个人信息”,并点击 “检查”。
系统会列出文件中包含的所有个人信息和隐藏数据。点击 “删除所有”,然后保存文件。
步骤 2:移除不需要的动画效果
动画效果通常会增加PPT的文件大小,特别是复杂的过渡效果和大量的对象动画。你可以删除或简化这些动画。
打开PPT,进入 “动画” 选项卡。
检查每一张幻灯片上的动画效果,选择不必要的动画并删除。
对于必要的动画,可以简化为更基础的动画效果,如 “淡出” 或 “淡入”,而避免使用过多的复杂效果。
步骤 3:清理隐藏幻灯片
有时候PPT文件中包含一些隐藏的幻灯片,这些幻灯片不会显示,但依然占用空间。你可以删除它们以节省内存。
打开PPT,在 “视图” 菜单中选择 “幻灯片排序器”。
找到所有隐藏的幻灯片(隐藏幻灯片会有一个斜线标记),右键点击这些幻灯片并选择 “删除”。
步骤 4:删除空白文本框和形状
在PPT中,很多时候文本框、形状和空白图层会被误放入,增加文件的大小。你可以检查每一张幻灯片,删除不必要的空白文本框和形状。
使用 “选择窗格”(点击 “开始” -> “选择” -> “选择窗格”)来查看每一张幻灯片上的所有元素。
删除不需要的形状和文本框。
步骤 5:重新保存文件
删除所有不必要的元素后,重新保存PPT文件,检查文件大小。

方法四:FastCompress在线工具
步骤1、打开FastCompress工具
打开浏览器,找到FastCompress工具后打开使用。
步骤2、上传PPT文件
① 定位上传按钮
在页面中央找到蓝色加号按钮或“选择文件”文字按钮(不同版本界面可能略有差异)。
(示例:按钮可能显示为“Drop files here”或“Select files”)
② 选择文件方式
拖拽上传:直接将PPT文件从电脑文件夹中拖到页面中央的虚线框内。

步骤3、自动压缩过程
① 等待压缩启动
上传完成后,页面会显示“Compressing...”(压缩中)的提示,并显示进度条。
(压缩时间取决于文件大小和网络速度,通常几秒到几十秒)
② 观察压缩结果
压缩完成后,页面会显示:
“Compressed size”:压缩后的文件大小(如“New size: 5MB”)。
压缩率:如“Reduced by 67%”。
下载按钮:绿色或蓝色的“Download”按钮。

步骤4、下载压缩后的文件
① 点击下载按钮确认压缩结果后,点击页面中央的“Download”按钮。(部分浏览器可能会弹出下载确认窗口)
② 选择保存位置在弹出的文件保存窗口中,选择电脑上的目标文件夹(如桌面或“下载”文件夹)。

验证文件
③ 下载完成后,检查文件是否完整:双击打开PPT,确认内容、动画、图片等是否正常显示。右键文件→属性,查看压缩后的实际大小是否符合预期。
五、常见问题处理
上传失败
原因:文件过大(FastCompress免费版可能限制单文件大小,如不超过50MB)。
解决:分割PPT为多个小文件,或使用付费版升级限额。
压缩后画质模糊
原因:PPT中包含高分辨率图片或复杂图形。
解决:
手动优化PPT:在PowerPoint中右键图片→“压缩图片”→选择“电子邮件(96ppi)”。
重新上传优化后的PPT到FastCompress。
方法五:Littlepdf 工具
步骤1、选择功能:
进入 Littlepdf工具后,你会看到一个包含众多工具图标的页面。
找到并点击 "压缩PPT" 这个工具图标。你也可以直接在上方的搜索框中输入“压缩PPT”进行搜索并进入。

步骤2、上传文件:
进入“压缩PPT”功能页面后,你会看到一个清晰的拖放区域,通常显示为“选择文件”或带有“+”号的方框。
方法一(拖拽上传,最方便):直接打开你电脑上存放PPT的文件夹,用鼠标左键按住需要压缩的文件,将其拖拽到浏览器中Littlepdf页面的指定区域,然后松开鼠标。
方法二(点击上传):点击页面上的 “选择文件” 按钮,这会唤起你电脑的文件资源管理器(或 Finder),然后手动导航到你的PPT文件所在位置,选中文件并点击“打开”。
步骤3、等待上传与处理:
上传开始时,你会看到一个进度条或百分比显示。文件大小决定了上传时间,请耐心等待。
上传完成后,Smallpdf 会自动开始压缩过程。页面会显示“正在处理…”或类似的提示,并有一个动态的动画。在此期间,请勿关闭浏览器标签页或刷新页面。

步骤4、处理完成:
当压缩过程结束后,页面会跳转,并明确告诉你“压缩完成!”,同时会显示压缩效果,例如 “已将您的文件减小了 XX%”。
步骤5、下载文件:
在压缩完成页面上,你会看到一个非常醒目的 “下载文件” 按钮(通常是绿色的)。
点击该按钮,压缩后的PPT文件就会开始下载到你的电脑。通常,浏览器会将其保存在默认的“下载”文件夹中。

步骤6、验证与检查:
找到下载好的压缩版PPT文件。它的文件名通常与原文件相同,有时可能会在后面加上“_已压缩”字样。
对比文件大小:右键点击压缩后的文件,选择“属性”(Windows)或“显示简介”(Mac),与原文件大小对比,确认压缩效果。
方法六:winrar打包压缩
① 选中文件:
找到你需要打包压缩的 PPT 文件。如果你只有一个 PPT 文件,直接在其上操作。
如果你有多个 PPT 文件或一个包含 PPT 的文件夹,可以将它们全部选中(按住 Ctrl 键再单击多个文件,或按 Ctrl + A 全选)。
② 启动压缩:
在选中的文件上单击鼠标右键。在弹出的右键菜单中,你会看到 WinRAR 的选项。选择 “添加到归档...”。
③ 设置参数(关键步骤):
点击后,会弹出“归档文件名和参数”的设置窗口。你只需要关注几个关键设置即可:
归档格式:选择 RAR(压缩率更高)或 ZIP(兼容性更好,几乎所有系统都无需额外软件即可解压)。
压缩方法:
标准:平衡了速度和压缩率。
最好:能获得最小的文件体积,但压缩时间稍长。推荐选择此项。
归档文件名:你可以在这里为生成的压缩包重命名。
④ 开始压缩:
设置完成后,点击右下角的 “确定” 按钮。WinRAR 会显示一个进度条开始压缩。压缩速度很快,片刻后就会在当前文件所在目录生成一个 .rar 或 .zip 的压缩包。

PPT内存过大还会对演示效果产生负面影响。在投影展示时,大体积的PPT加载缓慢,可能会出现页面切换卡顿、动画效果不流畅等问题,原本精心设计的演示效果大打折扣,无法给观众带来流畅、震撼的视觉体验。这不仅影响了信息的有效传达,还可能损害个人或团队的专业形象。PPT内存太大,看似只是一个小问题,实则牵一发而动全身,给我们的工作和生活带来了诸多不便。它像一块沉重的石头,压在我们的效率之路上,让我们在追求高效办公的道路上举步维艰。是时候重视这个问题,寻找合适的解决方案,让PPT重新回归轻便、高效的状态,为我们的工作和生活助力。本期关于压缩ppt压缩内存的办法就全部介绍完毕了,感谢大家的支持和喜欢,请在学会后点赞支持一下吧。